Betrifft: UMG96RM-PN
Hier werden alle Spezial GSDML Files gesammelt. Die Version wird jeweils durch ein -X hochgezählt.
ACHTUNG: Anpassungen dieser Art sind offiziell nicht erlaubt, da das GSDML-File nicht auf Konformität geprüft wurde. Das muss dem Kunden bewusst sein! Damit hier keine Fehler passieren, sollte das Ergebnis zumindest mit dem Profinet-GSD-Checker von der Profibus Nutzerorganisation geprüft werden (liegt auf unserem SPS Rechner ab).
Version -X1
Funktion: Das GSDML File wurde um das Drehfeld erweitert.
GSDML-V2.31-JanitzaelectronicsGmbH-UMG96RM-PN-X1-20161025.xml
Version -X2
Funktion: Das GSDML File wurde um das Drehfeld + THD UL1 bis UL3 + THD IL1 bis IL3 erweitert.
GSDML-V2.31-JanitzaelectronicsGmbH-UMG96RM-PN-X2-20161128.xml
Version -X3
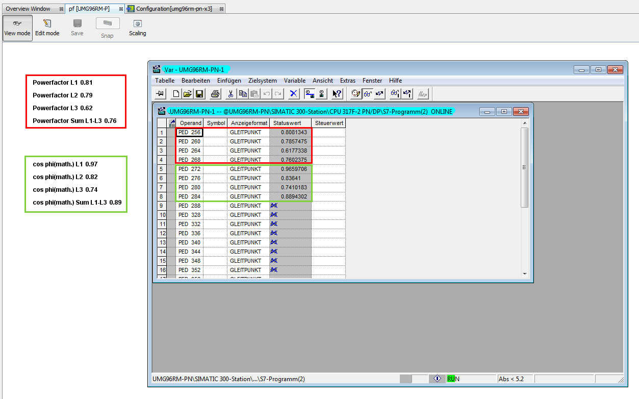
Funktion: Das GSDML File wurde um das Drehfeld + THD UL1 bis UL3 + THD IL1 bis IL3 + COS PHI L1 bis L3 und Summe L1 bis L3 erweitert.
GSDML-V2.31-JanitzaelectronicsGmbH-UMG96RM-PN-X3-20170214.xml
Version -X4
Funktion: Das GSDML File wurde um das Drehfeld + THD UL1 bis UL3 + THD IL1 bis IL3 + COS PHI L1 bis L3 und Summe L1 bis L3 erweitert. Des Weiteren wurden die Adressen des Powerfaktors L1 bis L3 korigiert.
GSDML-V2.31-JanitzaelectronicsGmbH-UMG96RM-PN-X4-20170313.xml
Version -X5
Funktion: Kundenspezifische Messwerte, siehe PRJKD-1166.
GSDML-V2.31-JanitzaelectronicsGmbH-UMG96RM-PN-X5-20181218.xml
Version -X6
Funktion: Kundenspezifische Messwerte, siehe PRJKD-1166 mit Änderungsstand 01.07.2019.
GSDML-V2.31-JanitzaelectronicsGmbH-UMG96RM-PN-X6-20190701.xml
Beispielbilder zu Version -X1
Beispielbild zu Version -X3
Beispielbild zu Version -X4




