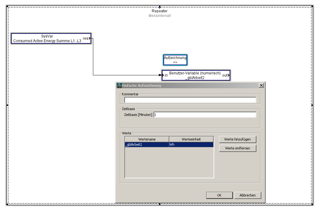
Schritt 1.) Anlegen der Aufzeichnung gemäß Bild. Es muss eine globale Variable angelegt werden. Diese globale Variable wird in der einfachen Aufzeichnung eingetragen.
Schritt 2.) Nach dem Auslesen des Speichers findet man die Werte in der GridVis wie folgt:
- Bei den historischen Werten unter globalen Variablen
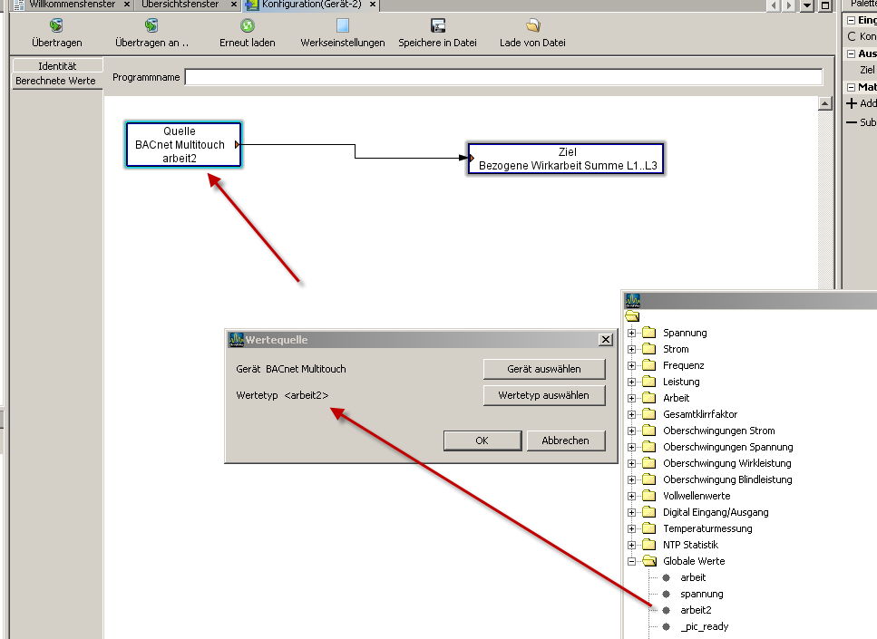
Schritt 3.) Anlegen des virtuellen Gerätes
Die Arbeit wird anschließend bei den historischen Werten des virtuellen Gerätes angezeigt



